dbForge Schema Compare for MySQL Free Full Activated

dbForge Schema Compare for MySQL is a powerful tool designed for developers and database administrators who need to manage and compare database schemas effectively. This software provides a comprehensive solution for identifying differences between MySQL database structures, enabling seamless synchronization and deployment. The full version comes with advanced features that allow for effortless comparison and easy updating of database schemas, ensuring that your MySQL projects are always aligned. The recent 2025 update brings optimized performance and new functionalities that enhance the user experience. With the availability of a crack and license key, users can activate the software without any hassle and enjoy a free download with a straightforward setup process.

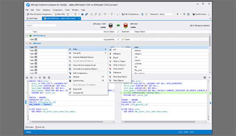
Key Features

  • Comprehensive schema comparison tools for MySQL databases.
  • Easy synchronization and deployment of changes.
  • Support for repack and portable versions for flexible usage.
  • Detailed reporting on schema differences and changes.
  • Intuitive user interface for seamless navigation.

The dbForge Schema Compare for MySQL is not just a standard tool; itโ€™s an essential asset for anyone managing complex database environments. With its ability to quickly find and resolve issues, the software significantly reduces development time and minimizes errors. Understanding how to install and utilize this tool can elevate your database management strategies. Whether you’re looking for a portable solution or interested in getting the crack version for free, this software makes it easy to keep your MySQL schemas consistent and up to date. Don’t miss out on the opportunity to optimize your database work with this full-featured solution!

Final Activation Code dbForge Schema Compare for MySQL:

  • CS7GT-Y5OHTU-VJYV-W-53
  • BW8AE-N6BFGO-UJLA-F-49
  • YH7YY-T9UOMZ-ATYD-E-85
  • RB5RU-U6UJRM-KKJP-N-86